S2 Connect - Specification
Introduction
S2 Connect is a JSON based protocol specification implementing the EN50491-12-2 "S2" standard for home and building energy management.
This specification addresses everything needed to created a secure and interoperable implementation of the S2 standard. The communication layer concerns the discovery, the pairing, the application layer communication protocol, the authentication, the message data model and the serialization. It was specifically designed to support multiple deployment scenario's and to give a relative consistent user experience throughout these different scenario's.
The protocol is designed to specify communication between two devices, a resource (e.g. a heat pump or EV charger) and a (home) energy management system. It is worth noting that, while this specification focuses on describing the interaction between two components, a (home) energy management is likely to be communicating with multiple resources at the same time.
Version
This version of this specification is based on the following versions of the underlying formal specification files (see Formal specification and versioning (normative) for more details).
| Project | Files | Version | Reference |
|---|---|---|---|
| S2 Connect | OpenAPI files | v1.0-beta-2 | Github |
| S2 JSON | JSON schemas | v0.02-beta | Github |
Note: S2 Connect is not directly linked to the version of S2 JSON. The exact version of S2 JSON that is being used by the CEM and RM is negotiated during connection initiation.
List of abbreviations
| Abbreviation | Meaning |
|---|---|
| CEM | Customer Energy Manager |
| DNS | Domain Name System |
| DNS-SD | DNS Service Discovery |
| HTTP | HyperText Transfer Protocol |
| LAN | Local Area Network (i.e. a local network, typically constrained to the building) |
| mDNS | Multicast DNS |
| NAT | Network Address Translation |
| REST | Representational state transfer |
| RM | Resource Manager |
| S2 | European standard on Energy Flexibility EN50491-12-2 |
| UUID | Universally Unique IDentifier (see RFC 9562) |
| WAN | Wide Area Network (i.e. the public internet) |
Background (informative)
Requirements
TODO: This section needs to be rewritten to better explain the design goals
The communication layer meets the following requirements:
The Customer Energy Manager (CEM) and Resource Manager (RM) are logical concepts within the S2 architecture, therefore the S2 standard does not make any assumptions on how and where the CEM and RM are deployed in a real life situation. In practice, the CEM could be deployed on a local gateway in a LAN or as a server somewhere on the internet (WAN), while the RM could be part of the device itself, deployed on an add-on module or on the internet as well. This means that the S2 communication layer MUST be able to deal with multiple scenarios that are depicted in the figure below.
In addition to - and partly because of - supporting the various deployment options, the S2 communication layer has the following generic requirements:
- Support for full duplex communication. Both sides MUST be able to send and receive data simultaneously.
- Communication MUST be IP based.
- Communication MUST be encrypted.
- Communication latency between CEM and RM or vice versa MUST be ≤ 1 second.
- Communication MUST work without additional firewall configuration by the end user.
- Implementation of the communication layer MUST be based on a widely accepted technology and must be relatively easy to implement.
- The pairing process SHOULD support extensibility for other application layer communication protocols.
- Provide a relatively consistent user experience regardless of the deployment of the node
- Run a local RM on a device with constrained hardware
- A RM could not have a UI
Technical decisions
Given the requirements, this specification is build on the following high-level technical choices:
Application layer communication protocol: WebSocket Secure with bearer token authentication.
Pairing: Custom HTTP API specified in OpenAPI.
Discovery: DNS-SD (within a LAN) in combination with a central registry (for WAN deployments).
Serialization: json.
Why not oAuth 2.0?
The short answer is: oAuth is mainly designed for accessing protected resources in the cloud and since the S2 CEM and RM would also need to be able to pair on a local network (even without requiring internet access) oAuth 2.0 is simply not a good fit. We have identified a way to make it work but since it is such non-typical way, we choose not to use oAuth 2.0.
For the long answer, please refer to this page.
Security requirements
The described protocol, ensures the following 4 requirements:
- Mutual authentication
- Integrity of communication
- Confidentiality of communication
- Forward secrecy
There is one guarantee that explicitly is not given by this protocol:
- Non-repudiation
1. Mutual authentication (guaranteed)
The mutual authentication is based on the trust relation between the user and the Client/Server. Since it is assumed that the user already had a trust relation with both of them, this existing trust can be used for mutual authentication between the client and the server. Note that the this communication is not part of the S2 protocol.
The end user requests an url, and token from the server, and gives these to the client. Based on these data, the client can connect to the server, using a TLS connection, check the certificate and authenticate himself with the token. Note that if the server uses a self-signed certificate, the fingerprint will be shared during the pairing phase, so it can be verified by the client.
2. Integrity of communication (guaranteed)
Using TLS will ensure the integrity of the data.
3. Confidentiality of communication (guaranteed)
Using TLS will ensure the confidentiality of the data.
4. Forward secrecy (guaranteed)
Using TLS1.3 will ensure the forward secrecy of the data.
5. Non-repudiation (NOT guaranteed)
Non-repudiation is not guaranteed in this protocol. Individual messages are not signed by anyone and as a result both parties could deny sending a specific request. However, while no legal proof is given, since integrity and authenticity is guaranteed by TLS, each party always knows for sure which party made what statement.
Remaining risk
There are two remaining vulnerable situations for the described protocol. In this section both will be explained.
self-signed certificates
In the case that a local RM and a local CEM communicate, it is not in every situation possible to generate a PKI-certificate that can be publicly validated. As a result, S2 accepts, ONLY in this situation, self-signed certificates. The risk for spoofing attacks are mitigated by including the certificate fingerprint in the challenge-response process as part of the pairing process, and pinning the self-signed CA certificate at the client side. As a result, the client can check for all connections whether or not it is connected with the correct server.
Trust relations between the end-user and the Client/Server
The entire trust model of S2 is based on the fact that there is already a trust relation between the end-user and the client/server. If these clients/servers do not use adequate security mechanisms, it might be possible to attack the S2 system as well.
Terms and definitions (normative)
This specification uses the concepts that are defined below.
| Term | Definition |
|---|---|
| Access token | A token that is used for setting up an S2 connection. It is random binary data and must be generated by a cryptographically secure pseudorandom number generator and have a minimum length of 32 bytes. It is encoded using Base64. Also see 11A. Response status 200. |
| Communication client | The nodes which behaves as the HTTP client when initiating an S2 connection. |
| Communication server | The nodes which behaves as the HTTP server when initiating an S2 connection. |
| End user | A person or entity that manages nodes. For the purpose of this specification it is assumed that there is already a trust relationship in place between this person and the nodes. This means that the way the trust relationship has been established is out of scope for this specification. |
| End user environment | A restricted area within an application that contains all the nodes that belong to the end user. Also see Deployment of nodes. |
| Endpoint | A service which can handle pairing requests or initiates pairing requests itself. An endpoint can represent one node, but could also represent many. |
| Initiator node | The node that takes the initiative to pair with a responder node. This is typically the node from which the user initiates the pairing process. It is the counterpart of the responder node. Also see Pairing and unpairing from the perspective of the end user. |
| Node | Refers to an instance of either a CEM or a RM as defined in EN 50491-12-1 and implementing this specification. S2 communication between two nodes can only be established if one of the nodes is a CEM and the other a RM. These nodes must also have the same end user. |
| Node ID | A globally unique identifier for an node in the UUID format. |
| Node ID alias | A short identifier for an node, which is unique in the context of a single endpoint. Also see The pairing token, the node ID alias and the pairing code. |
| Pairing attempt | The process of pairing two nodes. The process can be completed successfully or unsuccessfully. |
| Pairing client | The endpoint which behaves as the HTTP client when pairing with an node. |
| Pairing code | The pairing code is the string of characters the end user has to copy from the responder node user interface to the initiator node user interface, in order to pair the two nodes. The pairing code consists of a pairing token and if required a node ID alias. Also see The pairing token, the node ID alias and the pairing code. |
| Pairing endpoint registry | The central registry that keeps track of publicly available pairing servers. |
| Pairing server | The endpoint which behaves as the HTTP server when pairing with an node. |
| Pairing token | A secret string of characters, which acts as a proof of the trust relationship between the end user and an node. Also see The pairing token, the node ID alias and the pairing code. |
| Responder node | The node that responds to a request to pair. This is the node that issued the pairing code. It is the counterpart of the initiator node. Also see Pairing and unpairing from the perspective of the end user. |
| User interface | A user interface through which an end user can interact with an node. Interactions between the end user and the user interface must be secure, but this is out of scope for this specification. Examples of a user interface are a web interface, an app or a physical interface (HMI) on a device. |
Architecture (informative)
This section explains the overall architecture and deployment options for CEM and RM instances.
Deployment of nodes
This specification is concerned with connecting an instance of a CEM with an instance of a RM. Either of these instances are referred to as nodes, which either have the CEM role or the RM role. Obviously, it is only possible to pair an node with the CEM role to an node with the RM role.
Nodes can be deployed locally within the LAN, or somewhere on a server in the WAN. Although their deployment doesn't significantly affect the working of these nodes, there are some key differences between these types of deployment.
- WAN nodes are typically part of a large application that run on many servers and/or on some kind of cloud computing platform. A single application usually serves many users. Each user could have one or multiple nodes. This could for example be a cloud-based energy management system that can connect to many devices. It could also be a cloud environment of a device manufacturer that hosts the RM instances in the cloud. An end user could own multiple devices from this manufacturer, thus the application could host multiple RM instances for this particular user. We call a group of nodes that a single user can manage within one application an end user environment. It is also possible that an end user environment contains both CEM and RM instances. The user interface is typically a web interface or a smartphone app.
- LAN nodes are typically part of an application that runs on an embedded computer device somewhere in the building. Such a device could be a physical energy management system, an energy flexible device such as a home battery, heat pump or EV charger, or a gateway device which connects to an energy flexible device through some kind of protocol. Often an application will only host a single node, but it is also possible that an application hosts multiple nodes. A device could function completely on its own, but it cloud also be connected to an internet based application of the manufacturer. The user interface could be a physical human-machine interface on the device, but also be a smartphone app that connects directly to the device (e.g. via bluetooth), or a smartphone app or web interface that connects to an internet based application of the manufacturer. For energy flexible devices, it is assumed that they could also have no user interface at all, or that they are very constrained when it comes to computing power. It is assumed that a CEM always has a user interface.

There are three types of S2 connections between nodes possible:
- WAN-WAN: A connection between two nodes deployed in a WAN. Connecting between them is straightforward and can be done based on URLs, based on DNS domain names. It is possible to rely on TLS certificates that can be validated thanks to a public key infrastructure.
- WAN-LAN: A connection between a LAN deployed node a WAN deployed node. Since there is almost always a firewall and/or NAT between these two, it is assumed that it is only possible to set up a connection from the LAN to the WAN; not the other way around. Connecting from the LAN node to the WAN node can be done based on a URL, and common TLS certificates can be used thanks to public key infrastructure.
- LAN-LAN: A connection between two LAN deployed nodes. It is assumed that in this situation we cannot rely an internet connection, making it impossible to rely on a public key infrastructure for TLS certificates. That is why for this type of connection self-signed TLS certificates are used. Connections are made based on hostnames that are resolved to IP-addresses using Multicast DNS (mDNS), since IP-addresses are not guaranteed to be stable. Discovering another node could be done using DNS Service Discovery (DNS-SD).
Pairing and unpairing from the perspective of the end user
The end user can take the initiative to pair a single CEM instance with a single RM instance. This process has to be started with one of the nodes. Which node this is depends on the deployment and implementation decisions of the node, but ideally it could be either one. The node however needs to have a user interface. We'll call the node that user uses to start the pairing process the initiator. We'll call the other node the responder.
The first step of pairing is establishing a connection from the initiator node to the responder node. This can be done in several ways:
- Enter the responder node address manually at the initiator node.
- If the responder node is deployed in the WAN, the URL could be retrieved through a registry. The end user would have to select the type of node from a list of known node services in its region.
- If both nodes are deployed in the LAN however, nodes can be automatically be detected. The end user would have to select the node from a list of automatically discovered nodes.
The second step is entering the pairing code of the responder node. This is a means for the end user to confirm that these two nodes are allowed to send control signals through S2 to each other. The pairing code can be obtained from the responder node. The pairing code is a (seemingly) random string of characters. This pairing code is typically displayed somewhere in the user interface of the other node. We recommend to use a dynamic token which expires after 5 minutes. However, if the node has a physical presence in the building and doesn't have user interface, there is also the option to have a static pairing code which can be printed on the device.
Optionally, the initiator node can send a signal to the responder node to indicate that the end user has started the pairing process and has selected the responder node. This could trigger the user interface of the responder node to proactively show the pairing code (e.g. through a pop-up) to improve the user experience.
Once the pairing code is known to the initiator node, the pairing process is started. It is established that both nodes are compatible and it is verified that the entered pairing code is correct. Pairing could either fail or succeed.
If pairing is performed successfully, the CEM and RM instances should establish a connection with each other and communicate through S2. If the connection is interrupted, the instances will automatically try to reestablish the connection.
Once a CEM is paired, the user has to possibility to command either of the nodes to unpair. After unpairing the CEM and RM instances can no longer communicate through S2 (unless the end user pairs them again).

Image generated using the following PlantUML code:
@startuml
participant "Initiator node" as i
participant "Initiator node UI" as iui
actor "End user" as e
participant "Responder node UI" as rui
participant "Responder node" as r
e->iui: Provide identity of Responder node (e.g. URL)
rui->e: Retrieve pairing code
e->iui: Provide pairing code
i->r: Attempt pairing
r->i: Pairing result (success or failure)
iui->e: Pairing result (success or failure)
@enduml
The node and the endpoint
Within this protocol we make a clear distinction between two types of identities: the one of the endpoint and the one of the node itself.
An node is an instance of a CEM or a RM. It is either a specific energy management system or service, or the representative of a physical energy flexible device, such as a heat pump or a home battery. It is typically easily recognized by the end user by its brand, device type, model name or maybe even a user given name.
The endpoint is basically the application that hosts the nodes. In a LAN deployment an endpoint might only host one node, and these identities may seem very similar. But in a WAN deployment, an endpoint could host all kinds of different types of nodes. It could for example be that a certain endpoint hosts RM instances for several brands of devices. Therefore an endpoint needs its own identity, which can be recognized by the end user.
Used technology for pairing and communication
An S2 connection basically consists of four steps: discovery, pairing, communication and unpairing. For these steps different types of technology are used.
On of the main technologies the process relies on is HTTP REST. All interactions based on HTTP are formally described in OpenAPI specification files. OpenAPI is a formal language for specifying HTTP based API's. It can be used to generate reference documentation for developers, as well as stub code for many programming languages.
Discovery
The first step is finding the responder node from the initiator node. In principle this is done based on the URL of the responder node. However, to improve user experience, two systems exist to find this URL in a more user friendly manner. For more details see Discovery.
- If the responder node is deployed in the WAN, the end user can find the endpoint through the pairing endpoint registry. This would result in a list of vendors that offer nodes.
- If both nodes are deployed in the LAN however, the responder node can be detected automatically through a process based on DNS-SD. This way the user only has to select the desired node to connect to from a list of nodes which were discovered in the LAN. This process can also be used when an node is deployed in the WAN, but the device also has a presence in the LAN.
Pairing
The pairing process itself is completely based on HTTP REST. One node behaves as the HTTP server, and the other as the HTTP client. This process is described in an OpenAPI file. The process consists of multiple steps. If the pairing process is completed successfully, the nodes will agree on an access token. This token is used to initiate communication or to unpair.
We'll refer to the endpoint that behaves as the HTTP server during the pairing process as the pairing server, and the client as the pairing client.
Pairing interaction is always TLS based (i.e. HTTPS is used). For WAN deployments, normal certificates (signed by a Certificate Authority) are being used. For LAN deployments self-signed certificates are used. For more information about the use of self-signed certificates, check Trusting a self-signed root certificate
Communication
Communication is setting up the actual session, where S2 messages are being exchanged.
The process always starts with HTTP based communication, but then is handed over to a protocol which supports a two-way messages based communication channel. Currently the only protocol that is being used is WebSockets, but there are plans to add other options in the future. The HTTP interface is also specified in an OpenAPI file, together with the unpairing process.
We'll refer to the endpoint that behaves as the HTTP server during the communication process as the communication server, and the client as the communication client.
It should be noted that pairing and communication are two separate HTTP interfaces, that don't have to be used in the same way. It could be that an node is an pairing client, but then becomes a communication server. This depends on the deployment of the nodes (see Pairing details for different deployments).
Communication interaction is always TLS based (i.e. HTTPS is used). For WAN deployments, normal certificates (signed by a Certificate Authority) are being used. For LAN-LAN deployments self-signed certificates are used. For more information about the use of self-signed certificates, check Trusting a self-signed root certificate
After the HTTP interaction a WebSocket is established (other transport protocols will be added in the future). The communication server is always the WebSocket server. This server must use the same TLS certificate as the HTTP server.
Unpairing
Either node can take the initiative to unpair from the other node. This is done using the same HTTP OpenAPI specification and the same HTTP server and client as the communication. The details for unpairing differ depending if it is the communication server or if it is the communication client that initiates the unpairing process.
Unpairing interaction is always TLS based (i.e. HTTPS is used). For WAN deployments, normal certificates (signed by a Certificate Authority) are being used. For LAN-LAN deployments self-signed certificates are used. For more information about the use of self-signed certificates, check Trusting a self-signed root certificate
Pairing details for different deployments
As explained, the pairing process is based on HTTP REST calls. That means that for every pairing attempt, one node behaves as the HTTP server, and one HTTP node behaves as the pairing client. The logical solution would be to make the initiator node the HTTP client and the responder node the HTTP server. After all, it is the HTTP client that takes the initiative to contact the HTTP server. The HTTP server cannot take the initiative to contact the HTTP client.
The objective is to have all nodes be able to be the initiator node, as well as the responder node. This is necessary to provide a consistent user experience. The end user might not be aware which node is deployed in the LAN or in the WAN, and then it might be confusing that, for example, his energy management system both provides pairing codes and asks for pairing codes.
If every node must be able to be the initiator node in certain situations, and the responder node in other situations, and the easiest solution is to implement the initiator as HTTP client and the responder as HTTP server, you might come to the conclusion that every node needs to be able to behave both as an HTTP server and as an HTTP client.
There are however two situations where this is not possible:
- WAN initiator node and LAN responder node: Since the LAN is usually shielded from the WAN through a firewall or NAT, it is assumed that it is not possible to approach a LAN HTTP server from a WAN client. This specifications offers two approaches to this problem:
- Accept this limitation and not allow the WAN node to be the initiator node. Pairing can only be performed when the LAN node is the initiator node and the WAN node is the responder node. Special care must be taken to explain this to the end user.
- Many modern devices or EMS systems are connected to a cloud backend managed by the OEM. If this is the case, it is possible to implement the pairing HTTP server in the cloud, even though the node itself is in the WAN. If the pairing is performed successfully in the OEM backend, the result of the pairing must be communicated to the node via the existing connection between device/EMS and the OEM backend.
- LAN initiator RM and LAN responder RM: Since one of the requirements is that a LAN RM instance can be implemented on restricted hardware, and a TLS enabled HTTP server is far more memory intensive than an HTTP client, there is an option to implement a LAN RM instance purely as an HTTP client. A long-polling mechanism is available to indicate to the HTTP Server that the node is available for pairing. This mechanism is also used to initiate the pairing process from the HTTP server. In other words: in this specific situation the initiator node behaves as the HTTP server, and the responder node only has to be an HTTP client.

Formal specification and versioning (normative)
This document serves as an overall specification of the S2 Connect protocol. However, where possible, the protocol has been specified in a formal specification language in order to minimize possible interpretation and allow tooling to assist the implementation of the specification. Since many details are better described in these formal specification files, they are not described in this document. Where the formal specification files and this document overlap, the formal specification file is leading.
| Part of specification | Description | Specification format | Location |
|---|---|---|---|
| S2 Connect pairing API | HTTP based interaction to pair two nodes | OpenAPI file | Github |
| S2 Connect connection API | HTTP based interaction set up a communication channel for S2 messages between two nodes | OpenAPI file | Github |
| S2 JSON message structure | The types of S2 messages that can be exchanges between nodes | JSON schema files | Github |
Versioning of OpenAPI files
The S2 Connect pairing API and the S2 Connect connection API are formally defined as an OpenAPI file. To accommodate future changes to these APIs, the OpenAPI files are versioned. Versioning is done using a major.minor scheme. The pairing API and the connection API share the same version number.
The minor version is increased when backwards compatible changes are made. Be aware that we consider adding items to certain lists of enums (e.g. the list of supported hash functions) backwards compatible. Other examples of backwards compatible changes are additional properties of JSON files or added operations.
The major version is increased when non-backwards compatible changes are made.
The major version of the API is embedded in the base URL of the API as /v[major] (e.g. /v1). HTTP server and HTTP clients can decide to implement several major version of the API in parallel to increase interoperability. In that case server must server all version on the same base URL (e.g. https://hostname.local/pairing/v1/... and https://hostname.local/pairing/v2/...). The server must always (even when it only supports one major version of the API) serve an index (e.g. https://hostname.local/pairing/) which returns a JSON array with all supported versions as they are defined as port of the URL (e.g. ["v1", "v2"]).
TODO: Versioning of S2 JSON Schema's needs to be explained
Addressing endpoints (normative)
The URL of the pairing and connection API are used in the discovery process, pairing process and connection process, as wel as the basis for TLS certificates.
For WAN deployed endpoints, the URL must be based on a DNS domain name.
For LAN deployed endpoint, the URL must be based on an mDNS alias or hostname (e.g. hostname.local). It is important that these names are unique and stable. Unique since there could be multiple instance within the same LAN, and stable because if it changes, the endpoint cannot be found by other endpoints. It should also be noted that the alias used by DNS-SD, and is presented to the end user. It recommended to choose a name that the end user should recognize and an element for the end user to make a distinction between two devices of the same type, such as a serial number.
Pairing process (normative)
The pairing process is based on the trust relation that the end user has with both the CEM and the RM instances. That trust relation is out of scope for this specification and is up to CEM and RM providers to implement.
For each pairing attempt, one endpoint must be the HTTP server, while the other is the HTTP client. The table below defines which endpoint is het HTTP server or client is which situation.
| Initiator node | Responder node | Responder is exclusively RM? | Initiator HTTP role | Responder HTTP role | WAN pairing server | Remark |
|---|---|---|---|---|---|---|
| WAN | WAN | Doesn't matter | Client | Server | n/a | |
| WAN | LAN | Doesn't matter | Client | n/a | Server | The WAN pairing server for LAN deployment is optional |
| LAN | WAN | Doesn't matter | Client | Server | n/a | |
| LAN | LAN | Yes | Server | Client | n/a | Through long-polling. Decision to implement the server or the client is up to the RM endpoint. |
| LAN | LAN | Yes | Client | Server | n/a | Alternative for long-polling. Decision to implement the server or the client is up to the RM endpoint. |
| LAN | LAN | No | Client | Server | n/a |
A LAN deployed RM implementation can choose if it implements the HTTP server, or that it implements the HTTP client and uses long-polling. This feature exists to accommodate RM implementations with constrained hardware.
A CEM can be paired with multiple RM's a the same time. A RM can only be paired with one CEM at a time. An node is always available for pairing. When a RM that is already paired with an CEM is paired with another CEM, the initial pairing is automatically unpaired. This automatic unpairing only happens after the new pairing is successfully completed. When a CEM and a RM are being paired when they already are paired with each other, it should be considered as an unpairing and new pairing (which means that a new accessToken is being used, and the current communication session should be terminated).
Discovery
TODO: This section still notes to be expanded
In order to ease the pairing process, which is specified below, the discovery process provides a way for nodes to find each other without requiring a user to know the pairing endpoint of the other node. In other words, the discovery process is a way to provide an node with the URL of another node which is needed to start the pairing process. Alternatively, it is always possible to initiate the pairing by manually providing the URL by the end user.
NOTE: the discovery process specification is work in progress and will be updated soon.
WAN-WAN
Both the S2 RM and CEM run in the cloud (for example communicating with the device via a manufacturer specific protocol). Discovery of the other node by lookup in a central registry.
NOTE: how the API of the registry will look like will be published soon
WAN-LAN
A hybrid scenario where either the RM or CEM is deployed locally and the other in the cloud. Discovery of the cloud node by lookup in a central registry or DNS-SD in case the node is also present on the LAN.
NOTE: the DNS-SD service specification will be published soon
LAN-LAN
A LAN scenario where both RM and CEM are running on the same local network. Discovery through DNS-SD.
NOTE: the DNS-SD service specification will be published soon
DNS-SD based discovery
DNS-SD is used for automatically discover nodes from an node that is deployed in the LAN. This method can be used in three ways.
- To discover another node that is deployed in the LAN, which is the responder node
- To advertise a long polling endpoint so other initiator nodes in the LAN could connect to this node
- To discover an node of which the RM is deployed in the WAN, but that also has a presence in the LAN.
S2 Connect uses the service type s2connect and exclusively uses tcp, since it is an HTTP based protocol. S2 Connect uses the following DNS-SD values:
| DNS-SD property | Value for S2 |
|---|---|
| Service type | _s2connect |
| Protocol | _tcp |
| Port | No fixed port, decision is up to the implementation |
| Subtypes | _cem and _rm |
| Service name | Identical to the hostname (see here for more details) |
An endpoint deployed in the LAN should publish it service through DNS-SD once it is ready for pairing, and until it shuts down.
A device has a presence in the LAN (e.g. a heat pump which is connected to the internet via the end user's WiFi), but has its RM deployed in the WAN, can still use DNS-SD to advertise its endpoint to any local nodes (e.g. a physical energy management device containing an CEM). In this case the device doesn't have to offer any actual service in the LAN; it merely uses the TXT record to advertise its WAN endpoint URL. An arbitrary port may be specified.
Two DNS-SD subtypes are used for endpoints. Subtypes can be used to filter services.
_cemis used when the endpoint contains one or more CEM node_rmis used when the endpoint contains one or more RM node_cemand_rmare both used when the endpoint contains both CEM and RM nodes
S2 uses the following TXT records when registering for services. In the table below, M indicates a mandatory value and O indicates on optional value.
| Record name | M/O | Description |
|---|---|---|
txtver | M | Version of this specification of usage of the TXT record. Must be the literal value 1 for this version |
e_name | O | The name of this endpoint (identical to the name property in the EndpointDescription object as defined in de OpenAPI specification) |
e_logoUrl | O | The logoUrl of this endpoint (identical to the logoUrl property in the EndpointDescription object as defined in de OpenAPI specification) |
deployment | M | Must be the literal value LAN or WAN (identical to the logoUrl property in the EndpointDescription object as defined in de OpenAPI specification) |
pairingUrl | O | The base URL of the pairing API of this endpoint, excluding the version name but including the last slash (e.g. https://hostname.local/pairing/). If no value is provided, a longpollingUrl must be provided. |
longpollingUrl | O | The base URL of the pairing API of this endpoint on which the longpolling feature is implemented. The URL should be provided excluding the version name but including the last slash (e.g. https://hostname.local/pairing/). Only needs to be provided when longpolling is supported. Can only be provided if the value for deployment is equal to LAN. |
Note: It is mandatory to provide a value for at least one of the properties
pairingUrlandlongpollingUrl. Providing both is also possible.
The receiver of the service description must use the URL provided in the TXT records; not the hostname or IP-address and port associated with the service registry.
Note: You may have noticed that the full URL of the endpoint is used in the TXT records, even though the endpoint and port are already exposed by DNS-SD itself. This is done to avoid any problems with TLS certificates, which are pinned to a certain domain name. When using a WAN endpoint, the full URL needs to be specified as well, since no local service is actually being offered.
Scanning for endpoints could for example be done using the following avahi command:
avahi-browse -r _s2connect._tcpRegistering an endpoint could for example be done using the folling avahi command:
avahi-publish-service -s "EVSE1038" _s2connect._tcp 443 "txtvers=1" "e_name=brand" "deployment=LAN" "pairingUrl=https://EVSE1038.local:443/pairing/" --sub _rm._sub._s2connect._tcp
The pairing token, the node ID alias and the pairing code
The pairing token is a random string of characters that is generated by the responder node. It is a secret which is transferred by the end user to the initiator node, and then is verified during the pairing process. Since there will be many cases where the end user has to manually type in the pairing token, the pairing token has to be short enough to make it easy for the end user to type in, but long enough to make it secure. The pairing token must be generated by a cryptographically secure pseudorandom number generator. The pairing token must be random binary data with a length of at least 9 bytes, and is encoded using Base64 before it is presented to the end user (9 bytes is equal to 12 characters when encoded with Base64).
The pairing token can be validated with the following regular expression:
^(?:[A-Za-z0-9+\/]{4}){2,}(?:[A-Za-z0-9+\/]{4}|[A-Za-z0-9+\/]{3}=|[A-Za-z0-9+\/]{2}={2})$
The pairing token is typically dynamically generated when the user requests the pairing token at the user interface of the responder node. Dynamically generated pairing tokens must expire after a duration; five minutes is the recommended duration. However, energy flexible devices that do not have a user interface are allowed to have a static pairing token, that for example can be printed somewhere on the physical device. Static pairing tokens do not expire.
An endpoint can host multiple nodes. When attempting to pair a certain node, the endpoint needs to know exactly which of its nodes this pairing attempt is aimed at. nodes are uniquely identified with their node ID. Since this node ID is a UUID, it is pretty long and cumbersome to type in. That is why an endpoint can assign its nodes a node ID alias. This is an identifier that is intended to be short, and only unique within the context of this particular endpoint. Node ID aliases could be assigned by the endpoint whenever new nodes are created, but also could be generated dynamically only when someone is attempting to pair to this node. This way, node ID aliases have a short live, and can be reused by other nodes at other moments. This allows to use shorter node ID aliases. node ID aliases are a string of characters, which may include lower case letters, upper case letters and numbers. Node ID aliases are ideally as short as possible (at least one character), but should of course be long enough to allow the endpoint to uniquely identify an node. When an endpoint only contains one node, there is no need for a node ID alias.
The node ID alias can be validated with the following regular expression:
^[0-9a-zA-Z]+$
Although the pairing token and the node ID alias are two separate strings, which are treated as completely different in the pairing process, they are presented together to the user as one string: the pairing code. The pairing code is simply the node ID alias, followed by a dash ('-'), followed by the pairing token. When there is no node ID alias, the pairing code is simply identical to the pairing token.
When no node ID alias is used (i.e. the endpoint only contains one node):
[pairing code] = [pairing token]
When a node ID alias ID is used:
[pairing code] = [node ID alias]-[pairing token]
Alternatively, the pairing code can be validated with the following regular expression:
^(?:[0-9a-zA-Z]+-)?(?:[A-Za-z0-9+\/]{4}){2,}(?:[A-Za-z0-9+\/]{4}|[A-Za-z0-9+\/]{3}=|[A-Za-z0-9+\/]{2}={2})$
The pairing code allows us to transfer two pieces of information by only bothering the end user once. Due to its format the initiator node can easily extract the node ID alias and the pairing token from the pairing code by splitting the string at the dash.
TLS Certificates
There are two possible types of certificates for TLS communication. The first option is using a public server certificate, that is created through a Public Key Infrastructure (PKI) and thus signed by a public CA. The other option (only applicable to LAN servers) is to use a self-signed certificate. The latter is needed because a LAN server is not able to obtain a certificate that has been issued by a CA for its local domain.
In the following image, the difference is shown. On the left a public root CA that is publicly known and trusted, on the right, a self-signed root certificate, that is unknown and its trustworthiness has to be achieved in another way.

Image generated using the following PlantUML code:
@startuml
struct PublicRootCA
struct PublicIntermediateCA
struct PublicServerCertificate
PublicRootCA --> PublicIntermediateCA
PublicIntermediateCA --> PublicServerCertificate
struct SelfSignedCA
struct LocalServerCertificate
SelfSignedCA --> SelfSignedCA
SelfSignedCA --> LocalServerCertificate
@enduml
Trusting a self-signed root certificate
The self-signed root certificate is by default not trusted. However during the pairing phase, the server with the self-signed root certificate will share the fingerprint of the certificate during the pairing phase as part of the challenge. This will enable the client to verify the self-signed root certificate, and create trust. From this moment on, the client will store the complete fingerprint of the self-signed root certificate, and use it to verify the server certificate for all future connections.
Note that the preparePairing and cancelPreparePairing endpoints can be called before the pairing has happened. So in the case the server is running on a LAN (and thus uses self-signed certificates), the client can skip the certificate validation steps on those endpoint. This means that the HTTP client must be configured to accept self-signed certificates during the pairing process. Since the pairing process consists of several HTTP requests, the HTTP client must check that for every request the same self-signed certificate is used by the HTTP server. If this is not the case, the HTTP client cannot proceed with the request.
Updating the certificates
A server can update its certificate. When a cloud server updates its certificate, it MUST be signed by a CA, so a client can check its validity. A server SHOULD update its server certificate at least once every 6 months.
If the server is in local-local mode, and uses a self-signed CA certificate, the CA certificate SHOULD be created with a validity period which is long enough for the expected lifetime of the server. If the used crypto for the the CA certificate is broken, or the lifetime of the server is longer than the validity of the certificate, the server MUST create a new self-signed CA certificate and all clients need to be paired again. Like cloud servers, a local server SHOULD update its server certificate at least once every 6 months.
Challenge response process
This protocol uses a two-way challenge response process to verify that both nodes have the same pairing token. For this process it doesn't matter which node has issued the pairing token and which node has the pairing token that was entered by the end user. The reason a two-way challenge response process is used to verify the pairing token is that it allows to establish trust without having to expose the pairing token. Both a challenge and a response are binary data, which are encoded using Base64.
The challenge that is generated by the HTTP Client is called the clientHmacChallenge. The response to this challenge, generated by the HTTP Server, is called the clientHmacChallengeResponse. The challenge that is generated by the HTTP Server is called the serverHmacChallenge. The response to this challenge, generated by the HTTP Client, is called the serverHmacChallengeResponse.
A challenge is a nonce; a random binary data. It must be generated by a cryptographically secure pseudorandom number generator and it must have a minimal length of 32 bytes. The response is calculated based on the function described below. Both the generator of the challenge and the receiver of the challenge calculate the response based several input parameters. Since both nodes should have the same input, both nodes should calculate the same response. The node that received the challenge sends it back to the node that generated the challenge. Now the node that generated the challenge simply has to check if the received response is identical to the expected response that he calculated himself.
The algorithm to calculate the response is based on the HMAC (hash-based message authentication code) function. This function has a key and a message as arguments. Most programming languages have a function or library available that provides HMAC functions.
The HMAC function itself uses a cryptographic hash function for its calculations. Since cryptographic hash functions might contain vulnerabilities, this protocol uses a simple selection mechanism for the cryptographic hash function. The HTTP client sends with the requestPairing HTTP request a list of supported hash functions. In the response the HTTP server indicates which hash function it has selected from this list. This function must be used for all response calculations during het pairing attempt. Currently there is only one hash function available (SHA256), but other options might be added in the future.
It order to avoid man-in-the-middle attacks when using self-signed certificates, the SHA256 fingerprint of the TLS server certificate can also be used as input for calculating the response.
Note that the pairing token is encoded using Base64, so it must also be decoded using Base64 before it can be used in the challenge response function.
The exact function to calculate the response depends on the deployment of the nodes.
When both nodes have a LAN deployment:
R = HMAC(C, T || F)
When at least one node has a WAN deployment:
R = HMAC(C, T)
Where:
| Symbol | meaning |
|---|---|
R | Response |
HMAC | HMAC function with the selected cryptographic hash function |
C | Challenge |
T | Pairing token |
F | SHA256 fingerprint of the TLS server certificate of the HTTP server |
|| | Concatenation |
Pre-pairing interaction
This section is only applicable for LAN-LAN pairing
TODO: This section needs to be improved
The user visits the S2ClientNodeUI and the S2ServerNode has been discovered (so the S2ServerNode base URL is known) by the the S2ClientNode per discovery as specified above. The S2ClientNode does a preparePairing HTTP request to let the S2ServerNode know that there is an S2ClientNode that wants to pair. It is up to the S2ServerNode implementation to decide what to do with this signal. It can be used to display a pop-up with the pairing token in its UI to improve the user experience. It must be implemented by the client, but only when there is a clear distinction between the moment preparePairing is called and when requestPairing is called. When preparePairing is called, it is not guaranteed that a call to pairingRequest or cancelPreparePairing will follow so it is recommended to put a time-out on showing the pairing token in the S2ServerNodeUI.
Long-polling
This section is only applicable for LAN-LAN pairing
The long-polling feature is intended to support endpoints that only want to implement an HTTP client, and not an HTTP server. Typically this is because the endpoint runs on constrained hardware. An endpoint is only allowed to only implement the client if it exclusively hosts nodes that have the RM role.
Imagine we have endpoints, one only hosting a CEM node, and one only hosting a RM node. The RM runs on constrained hardware, and only implements the HTTP client. We have two situations:
- The RM is the initiator node and the CEM is the responder node: The CEM issues a pairing code, the end users enters the pairing code in the UI of the RM. The RM endpoint (HTTP client) then sends a normal HTTP request to the CEM endpoint (HTTP server) to initiate pairing. The normal pairing process can be used, and long-polling is not required.
- The CEM is the initiator node and the RM is the responder node: The RM issues a pairing code (a dynamic pairing code through its UI, or a static pairing code for example through a sticker on the hardware), the end user enters the pairing code in the UI of the CEM. Now the CEM endpoint (HTTP server) cannot use the normal pairing process, since it has no way to contact the RM endpoint (HTTP client).
For the second situation the long-polling feature can be used. It can be used by the initiator node (the HTTP server) to notify the responder node (the HTTP client) it wants to pair.
Informative: Long-polling is a technique that allows the server to send signals to the client without a significant delay, and without relying on additional technologies such as Websockets or Server-Sent Events. The common alternative is polling, where the client sends a request on a regular interval; let's say every 30 seconds. Polling creates a delay from the perspective of the server. If the server wants to send something to the client, it has to wait until the client contacts the server; which in the worst case 30 seconds. With long-polling the server doesn't immediately respond the the request (a hanging HTTP request). It responds immediately when the server wants the client to do something, or just before the request would time out. After receiving the response from the server the client immediately opens a new request to allow the server to send signals the client again.
The long-polling feature fulfills the following functionality:
- Make the existence of the client known to server, together with the nodes IDs of the nodes that are represented by the client endpoint
- Send the
NodeDescriptionandEndpointDescriptionof nodes represented by the client when requested by the server - Send a prepare pairing signal or cancel prepare pairing from the server to the client for a particular node ID
- Send the signal from the server to the client to initiate pairing for a particular node ID
- Send an error message from the client to the server when pairing cannot be performed
A client capable of long-polling should initiates long-polling when it encounters a endpoint through DNS-SD that indicates that is available for long-polling requests. When the endpoint represents zero nodes the client cannot attempt long-polling. When the endpoint advertisement itself, or only its long-polling indication disappears from DNS-SD the client should stop the long-polling process for that server. The client must also stop when it is no longer capable of pairing.
The server must always respond within 25 seconds after receiving the request. The client must use a request time-out of at least 30 seconds.
TODO: Move the OpenAPI version selection process to its own section so we don't have to explain it every time
The client starts the process by doing a POST request to the /waitForPairing path. For full normative details see the OpenAPI specification files. The request body contains a list of objects. The client must always provide an object for each node ID it represents. The items in the list have a mandatory property clientNodeId and optional parameters clientNodeDescription, clientEndpointDescription. The client should only provide values for these properties when requested by the server. The object also contains the optional property errorMessage, which only should be used when an error has occurred before pairing.
When the server wants the client to immediately do a new request, it responds with status code 204. When it wants the client to do something, it responds with status 200 and a response body containing a list. This list contains an object only for node IDs represented by the client, that the server wants to do something with. This object contains the mandatory properties clientNodeId and action. The action property is an enumeration indicating an action the server wants to execute for a specific node. The possible action values are sendNodeDescription, preparePairing, cancelPreparePairing and requestPairing.
The table below indicates how the client should respond to the requests of the server. Note that the server could send multiple actions (for different node IDs) in the same response. The server cannot provide multiple objects for the same node ID in one response.
| Status code | Value action | Pairing code entered? | What should the client do | What should the client include in the next request body |
|---|---|---|---|---|
| 204 | n/a | n/a | Only send a next request | Only the clientNodeId |
| 200 | sendNodeDescription | n/a | Only send the next request | The clientNodeId, clientNodeDescription and clientEndpointDescription |
| 200 | preparePairing | n/a | Prepare pairing for the mentioned node ID and send the next request | Only the clientNodeId |
| 200 | cancelPreparePairing | n/a | Cancel prepare pairing for the mentioned node ID and send the next request | Only the clientNodeId |
| 200 | requestPairing | Yes | Initiate the pairing for the mentioned node ID and send the next request | Only the clientNodeId |
| 200 | requestPairing | No | Initiate the pairing for the mentioned node ID and send the next request | Only the clientNodeId, and for the associated object provide an errorMessage with value NoValidTokenOnPairingClient |
| 400 | n/a | n/a | Stop long-polling until next time long-polling is advertised through DNS-SD | n/a |
| 401 | n/a | n/a | Stop long-polling, do not attempt long-polling with this node again | n/a |
| 500 | n/a | n/a | Wait before trying to send the next request | Only the clientNodeId |
- The CEM is the initiator node and the RM is the responder node: The RM issues a pairing code (a dynamic pairing code through its UI, or a static pairing code for example through a sticker on the hardware), the end user inters the pairing code in the UI of the CEM. Now the CEM endpoint (HTTP server) cannot use the normal pairing process, since it has no way to contact the RM endpoint (HTTP client).
When the server sends the requestPairing action, the node on the client must already have issued a pairing token. If the node uses a dynamic pairing code, it could be the case that the pairing code has expired, or that no pairing code has been issued in the first place. In that case the client must perform a new request with an errorMessage containing the value NoValidTokenOnPairingClient in the object associated with the node ID of the node should have attempted to pair.
The activity diagram below summarizes the complete long-polling process from teh perspective of the client.

Pairing interaction
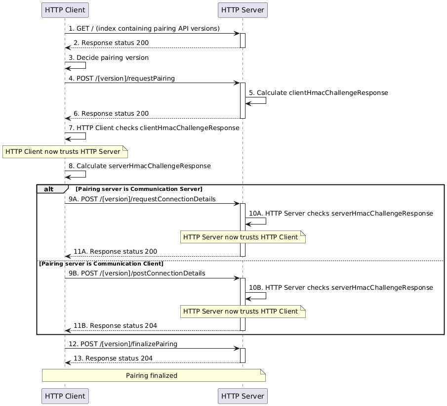
The pairing process itself consists of several HTTP interactions between client and server. The image below depicts a successful pairing process between two nodes.

Image generated using the following PlantUML code:
@startuml
participant "HTTP Client" as Client
participant "HTTP Server" as Server
'select version of pairing API
Client->Server++: 1. GET / (index containing pairing API versions)
Server-->Client: 2. Response status 200
deactivate Server
Client->Client: 3. Decide pairing version
'compatibility check
Client->Server: 4. POST /[version]/requestPairing
activate Server
Server->Server: 5. Calculate clientHmacChallengeResponse
Server-->Client: 6. Response status 200
deactivate Server
Client->Client: 7. HTTP Client checks clientHmacChallengeResponse
Note over Client: HTTP Client now trusts HTTP Server
Client->Client: 8. Calculate serverHmacChallengeResponse
alt Pairing server is Communication Server
Client->Server: 9A. POST /[version]/requestConnectionDetails
activate Server
Server->Server: 10A. HTTP Server checks serverHmacChallengeResponse
Note over Server: HTTP Server now trusts HTTP Client
Server-->Client: 11A. Response status 200
deactivate Server
else Pairing server is Communication Client
Client->Server: 9B. POST /[version]/postConnectionDetails
activate Server
Server->Server: 10B. HTTP Server checks serverHmacChallengeResponse
Note over Server: HTTP Server now trusts HTTP Client
Server-->Client: 11B. Response status 204
deactivate Server
end
Client->Server++: 12. POST /[version]/finalizePairing
Server-->Client: 13. Response status 204
deactivate Server
Note over Client, Server: Pairing finalized
@enduml
0. Precondition
Before two node can be paired, the following preconditions must be met.
- The HTTP server and the HTTP client can only start with a pairing request when they are fully initialized and have all the details of the nodes it represents available.
- The HTTP client must have the base URL of the pairing API (e.g.
https://hostname.local/pairing/) - Both nodes must have a pairing token available. Either because they issued this token themselves, or because the end user has provided it through the user interface.
Note: The initiator node could be the HTTP server or the HTTP client
If the HTTP client does not fulfill these preconditions, it cannot send the first HTTP request of the pairing process.
1. GET / (index containing pairing API versions)
Since the HTTP client does not know which major versions of the pairing API are implemented by the server, it must first do a GET request to the index (e.g. https://hostname.local/pairing/).
The client must perform the following checks during this request:
| Check | How to proceed if check fails |
|---|---|
| Check TLS certificate | Pairing is failed, do not proceed with the pairing attempt |
| If self-signed TLS certificate, check if server is local | Pairing is failed, do not proceed with the pairing attempt |
| Store fingerprint of TLS certificate for later check |
If no checks fail the client should proceed to the next step.
2. Response status 200
The server responds with a list of implement major versions of the pairing API. It is formatted as a JSON array contains all the supported version of the pairing API (e.g. ["v1"]).
If the HTTP client does not support any of the provided versions, it means that the two endpoints are not compatible, and that pairing is not possible.
3. Decide pairing version
From the provided list of major versions of the pairing API, the HTTP client must select one that is implement by the HTTP client itself (typically the highest supported version).
4. POST /[version]/requestPairing
In the first POST request the client provides the server with same information about itself. The main purpose of this is to check if these two nodes are compatible.
The client sends the following information (for full details see the OpenAPI specification file):
| Information | Description |
|---|---|
clientNodeDescription | Information about the node that wants to pair, such as brand, logo and type. Important fields include id (the node ID) and role of the initiator node |
clientEndpointDescription | Information about the client endpoint. An important field is the deployment. |
nodeId | The nodeID of the node that is being targeted (this filed can be omitted if the client only knows the nodeIdAlias or when the endpoint only represents one node). |
nodeIdAlias | The nodeIdAlias of the node that is being targeted (this field can be omitted if the client only knows the nodeId or when the endpoint only represents one node) |
supportedCommunicationProtocols | List of supported communications protocols of the client |
supportedS2MessageVersions | List of supported S2 message versions by the client |
supportedHmacHashingAlgorithms | List of supported hashing algorithms for the challenge response function (currently only SHA256 is supported and must be present) |
clientHmacChallenge | The challenge of the client for the challenge response process (see Challenge response process |
forcePairing | Indicate if the nodes must pair, even though they (currently) do not support the same S2 message versions (this could in the future be solved with a software update) |
Be aware that the client may never provide a value for nodeId and nodeIdAlias at the same time. When the server endpoint only represents one node, both properties may be omitted.
The client must perform the following checks during this request:
| Check | How to proceed if check fails |
|---|---|
| Check TLS certificate | Pairing is failed, do not proceed with the pairing attempt |
| If self-signed TLS certificate, check if server is local | Pairing is failed, do not proceed with the pairing attempt |
| Check if same fingerprint is used as previous request | Pairing is failed, do not proceed with the pairing attempt |
If no checks fail the client should proceed to the next step.
The server must perform the checks in the table below to make sure that it can proceed with this request. If one of these checks fail, the server should respond with an HTTP status 400 and a PairingResponseErrorMessage. The contents of the additionalInfo field is supposed the be helpful and up to the implementer.
| Check | Type of PairingResponseErrorMessage when check fails | Can be ignored when forcePairing is true ? |
|---|---|---|
| Is the request properly formatted and does it follow the schema? | ParsingError | No |
Does it recognize the nodeIdAlias? | NodeNotFound | No |
| Are the endpoint and node ready for pairing? | Other | No |
If no nodeIdAlias provided, does this endpoint indeed only represent one node? | NoNodeIdProvided | No |
| Does the targeted node have a different role than the initiator node (i.e. you cannot pair two RM's or two CEM's)? | InvalidCombinationOfRoles | No |
| Does the server accept any of the provided hashing algorithms for the challenge response process? | IncompatibleHmacHashingAlgorithms | No |
| Is there overlap between the communication protocols? | IncompatibleCommunicationProtocols | Yes |
| Is there overlap between the S2 message versions? | IncompatibleS2MessageVersions | Yes |
| If the targeted node on the HTTP server is the initiator node, did the end user provide a valid pairing token? | NoValidPairingTokenOnPairingServer | No |
| If the targeted node on the HTTP server is the responder node, does the node have a pairing token which has not expired? | NoValidPairingTokenOnPairingServer | No |
Note: If the node that is being paired is an RM which is already paired, the pairing process proceeds. When the paring process is finished successfully the existing pairing relation must be unpaired.
Note: If the targeted node is already paired with the initiator node, the pairing process proceeds. When the paring process is finished successfully the existing pairing relation is maintained.
Note: This is the only step where it is checked if the pairing code has expired. If the pairing token expires after this step, but during the pairing process, the pairing process will continue. A pairing attempt is limited to 15 seconds.
If no checks fail the server should proceed to the next step.
5. Calculate clientHmacChallengeResponse
The server selects an hashing algorithm for the challenge response function from the list that was provided by the client. This has to be a hashing algorithm that the server considers secure. The server calculates a response to the provided clientHmacChallenge. For details see Challenge response process.
6. Response status 200
In order to formulate a response, the server must generate a pairingAttemptId. This is an identifier that must be generated by a cryptographically secure pseudorandom number generator and encoded using Base64. This identifier is used to keep track of all the HTTP interactions during the pairing attempt, and must be provided by the HTTP client as a header with all subsequent interactions. A pairing attempt must be completed within 15 seconds, or else the server must assume the pairing attempt has failed.
The server responds with the following information (for full details see the OpenAPI specification file):
| Information | Description |
|---|---|
pairingAttemptId | The generated identifier for this pairing attempt |
serverNodeDescription | Information about the node that is being targeted, such as brand, logo and type. Important fields include id (the node ID) and role of the responder node |
serverEndpointDescription | Information about the server endpoint. An important field is the deployment. |
selectedHmacHashingAlgorithm | The hashing algorithm for the challenge response function as selected in step 2 |
clientHmacChallengeResponse | The response to the challenge provided by the HTTP client as calculated in step 2 |
serverHmacChallenge | The challenge created by the HTTP server for the challenge response process (see Challenge response process.) |
The client must perform the following checks of this data.
| Check | How to proceed if check fails |
|---|---|
| Can the contents of the response be parsed? | Do not proceed with the pairing attempt |
| Is the response formatted according to the schema? | call /finalizePairing where success is false if pairingAttemptId is available |
| Is the role of the node at the server compatible? | call /finalizePairing where success is false |
If no checks fail the server should proceed to the next step.
7. HTTP Client checks clientHmacChallengeResponse
The HTTP client checks the clientHmacChallengeResponse provided by the HTTP server in step 6. It does that by calculating the response itself, and checking if the results is identical to the clientHmacChallengeResponse.
If the result is identical, the client should proceed to the next step. If the result is not identical, the client must stop the pairing attempt. It must attempt to inform the HTTP server of this by doing an HTTP request to finalizePairing where the value of success must be false.
Note that in case of a local server, the TLS certificate fingerprint is part of the challenge. So if the challenge succeeds, the certificate fingerprint is correct, and the certificate can be trusted. The client must pin this certificate, and trust this certificate for future use.
8. Calculate serverHmacChallengeResponse
The HTTP client calculates a response to the provided serverHmacChallenge using the hashing algorithm as indicated in the selectedHmacHashingAlgorithm. For details see Challenge response process.
From hereon the process branches into two scenario's, depending on if the HTTP client will be the communication client or the communication server. See Mapping the CEM and RM to communication server or client for which node will perform which role for communication.
If the HTTP server will be the communication server steps 9A, 10A and 11A should follow. If the HTTP server will be the communications client steps 9B, 10B en 11B should follow.
9A. POST /[version]/requestConnectionDetails
Note: The
pairingAttemptIdmust be provided through a header for this HTTP request
The HTTP client makes a request for the connection details. This request also serves as a way to send the HTTP server the serverHmacChallengeResponse calculated in step 8.
If the pairingAttemptId is not recognized by the server (or has expired), the server must respond with status code 401.
If the request was not understood by the server for any other reason, the server must respond with status 400.
The client must perform the following checks during this request:
| Check | How to proceed if check fails |
|---|---|
| Check TLS certificate | Pairing is failed, do not proceed with the pairing attempt |
| If self-signed TLS certificate, check if server is local | Pairing is failed, do not proceed with the pairing attempt |
| Check if TLS certificate is pinned | Pairing is failed, do not proceed with the pairing attempt |
If no checks fail the client should proceed to the next step.
10A. HTTP Server checks serverHmacChallengeResponse
The HTTP server checks the serverHmacChallengeResponse provided by the HTTP client in step 9A. It does that by calculating the response itself, and checking if the results is identical to the serverHmacChallengeResponse.
If the result is identical, the server should proceed to the next step. If the result is not identical, the server must stop the pairing attempt by responding with HTTP status code 403. The pairingAttemptId cannot be used by the HTTP client anymore. If the HTTP client wants to make another attempt, it must start again at step 1 or step 4.
11A. Response status 200
The server must generates an access token for the HTTP client. The access token is random binary data and must be generated by a cryptographically secure pseudorandom number generator and must have a minimum length of 32 bytes. It is encoded using Base64. The access token cannot be used by the initiator node until the pairing process is completed.
The server responds with two pieces of information:
| Information | Description |
|---|---|
initiateConnectionUrl | The base URL for the connection process (does not include the version number) |
accessToken | The access token that was generated for this node |
If the response is understood and properly formatted, the HTTP client should proceed to the next step. Otherwise the HTTP client must stop the pairing attempt. It must attempt to inform the HTTP server of this by doing an HTTP request to finalizePairing where the value of success must be false.
9B. POST /[version]/postConnectionDetails
Note: The
pairingAttemptIdmust be provided through a header for this HTTP request
The HTTP sends the connection details to the HTTP server. This request also serves as a way to send the HTTP server the serverHmacChallengeResponse calculated in step 8.
In this case the pairing server will become the communication client. Once the pairing server becomes the communication client, it does not know what the certificate that the communication server will use. That is why it needs to provide it using the property certificateFingerprint. This property is a map, where the key of the map is the hashing algorithm used to generate the fingerprint, and the value is the fingerprint itself. The hashing function SHA256 and the related fingerprint must always be provided.
| Information | Description |
|---|---|
serverHmacChallengeResponse | The response for the challenge response process |
initiateConnectionUrl | The base URI for the connection process (does not include the version number) |
accessToken | The access token that was generated for this node |
certificateFingerprint | A map with the fingerprint of the CA (root) certificate. The key of the map is the name of the hashing algorithm used to generate the fingerprint, the value is the fingerprint itself. The key SHA256 must always be provided. |
The client must perform the following checks during this request:
| Check | How to proceed if check fails |
|---|---|
| Check TLS certificate | Pairing is failed, do not proceed with the pairing attempt |
| If self-signed TLS certificate, check if server is local | Pairing is failed, do not proceed with the pairing attempt |
| Check if TLS certificate is pinned | Pairing is failed, do not proceed with the pairing attempt |
If no checks fail the client should proceed to the next step.
The server must perform the following checks during this request:
| Check | How to proceed if check fails |
|---|---|
pairingAttemptId is recognized | Respond with status code 401 |
| Request could not be parsed correctly | Respond with status code 400 |
If no checks fail the server should proceed to the next step.
10B. HTTP Server checks serverHmacChallengeResponse
The HTTP server checks the serverHmacChallengeResponse provided by the HTTP client in step 9A. It does that by calculating the response itself, and checking if the results is identical to the serverHmacChallengeResponse.
If the result is identical, the server should proceed to the next step. If the result is not identical, the client must stop the pairing attempt by responding with HTTP status code 403. The pairingAttemptId cannot be used by the HTTP client anymore. If the HTTP client wants to make another attempt, it must start again at step 1 or step 4.
11B. Response status 204
The server confirms it has accepted the response and received the connection details by responding with HTTP status 204.
12. POST /[version]/finalizePairing
Note: The
pairingAttemptIdmust be provided through a header for this HTTP request
If all interaction has been successful until this point, the HTTP client must do a request to finalize the pairing attempt. The provided value for success must be true.
The client must perform the following checks during this request:
| Check | How to proceed if check fails |
|---|---|
| Check TLS certificate | Pairing is failed, do not proceed with the pairing attempt |
| If self-signed TLS certificate, check if server is local | Pairing is failed, do not proceed with the pairing attempt |
| Check if TLS certificate is pinned | Pairing is failed, do not proceed with the pairing attempt |
If no checks fail the client should proceed to the next step.
The server must perform the following checks during this request:
| Check | How to proceed if check fails |
|---|---|
The pairingAttemptId is correctly recognized | respond with status code 401 |
| The request is not understood for any other reason | respond with status code 400 |
If no checks fail the server should proceed to the next step.
Receiving a /finalizePairing request marks the completion of the pairing attempt for the HTTP server. If the HTTP server issued an access token during this pairing attempt, it can now be used by a communication client to set up an S2 connection. The pairingAttemptId can no longer be used by the HTTP client.
13. Response status 204
To confirm the successful completion of the pairing attempt, the HTTP server responds to the client with HTTP status code 204. This response marks the completion of the pairing attempt for the HTTP client. If the HTTP client issued an access token during this pairing attempt, it can now be used by a communication client to set up an S2 connection. The pairingAttemptId can no longer be used by the HTTP client.
If the HTTP server was using a self-signed TLS certificate, the HTTP client can now store the self-signed root certificate. The client must check that this is the CA certificate that is used for all future interaction with this endpoint. The HTTP server is allowed to use a new self-signed server certificate, as long as it is signed by the self-signed CA certificate that was used during the pairing process.
Interruption of the process
A pairing attempt has a maximum duration of 15 seconds. That means that once a pairingAttemptId has been issued, this pairingAttemptId cannot be used after 15 seconds since it was issued. From the perspective of the HTTP server, any pairing attempt that is not completed in 15 seconds (with success or not) is considered a failed attempt. From the perspective of the HTTP client, if the server does not respond within 15 seconds since it received the pairingAttemptId, it must consider the pairing attempt as failed. If the HTTP client wants to make another attempt, it should start again at step 1 or step 4.
Invalid interactions
If the server receives a wrong HTTP request (e.g. /postConnectionDetails while it was expecting /requestConnectionDetails) or when it receives the requests in the wrong order (e.g. /finalizePairing with success = true before calling /requestConnectionDetails) it must respond with a status 400 and consider the pairing attempt as failed. The only exception is receiving the same request twice.
S2 Connection (normative)
After two nodes have been paired, the nodes exchange S2 messages over a secure connection.
The following mechanism must be used to initiate a secure connection between two nodes. Client authentication is based on a one-time use communication token that needs to be renewed every time a new S2 session is created. The communication client will always attempt to set up an S2 connecting with the communication server when there is no connection. For more details see Reconnection strategy.
Mapping the CEM and RM to communication server or client
The CEM and RM roles defined by the S2 protocol are distinct from the server and client roles of the pairing process. The following rules apply to determine whether the RM or CEM acts as a client or server for the communication initialization.
- If a connection is set up between a WAN node and a LAN node, the WAN node must act as a communication server, and the local node must act as a communication client.
- If a connection is set up between two nodes that are similarly deployed (i.e. both in WAN, or both in LAN), the CEM must act as a communication server, and the RM must act as a communication client.
There are four scenarios for CEM and RM deployment, and applying the rules above yields the following:
| CEM deployment | RM deployment | CEM acts as | RM acts as |
|---|---|---|---|
| WAN | WAN | Communication server | Communication client |
| WAN | LAN | Communication server | Communication client |
| LAN | WAN | Communication client | Communication server |
| LAN | LAN | communication server | Communication client |
Note: A device developed solely for use as an RM in a LAN setup will never function as a communication server.
Connection initiation
During the pairing process an accessToken is generated by the node which will be the communication server and sent to the node that will be the communication client. This accessToken can be used by the communication client to set up a session with the communication server for exchanging S2 messages. The accessToken does not expire, but it can only be used (successfully) once to set up a connection. Each time a new connection is made, the accessToken will be renewed. The communication server will generate a new accessToken and sends it to the communication client. Since this accessToken is the only means to connect two nodes once they are paired, the connection initiation process makes sure that both nodes confirm that they have successfully persisted the new accessToken before invalidating the old accessToken.

Image generated using the following PlantUML code:
@startuml
participant "HTTP Client" as Client
participant "HTTP Server" as Server
Client->Server++: 1. GET / (index containing pairing API versions)
Server-->Client: 2. Response status 200
deactivate Server
Client->Client: 3. Decide pairing version
Client->Server++: 4. POST /[version]/initiateConnection
Server->Server: 5. Generate new pending accessToken
Server-->Client--: 6. Response status 200
Client->Client: 7. Store pending accessToken
Client->Server++: 8. POST /[version]/confirmAccessToken
Server->Server: 9. Activate new accessToken for this node ID
Server-->Client--: 10. Response status 200
Client -> Client : 11. Remove old accessToken
@enduml
0. Precondition
Before an node can initiate a connection, it needs three things.
- The HTTP server and the HTTP client can only start with a communication request when they are fully initialized and have all the details of the nodes it represents available.
- The HTTP client must have the base URL of the connection API (e.g.
https://hostname.local/connection/) - The two nodes must have been paired successfully and must have an accessToken for this pairing
If the HTTP client does not fulfill these preconditions, it cannot send the first HTTP request of the connection process.
1. GET / (index containing communication API versions)
Since the HTTP client does not know which major versions of the communication API are implemented by the server, it must first do a GET request to the index (e.g. https://hostname.local/pairing/).
The client must perform the following checks during this request:
| Check | How to proceed if check fails |
|---|---|
| Check TLS certificate | Do not proceed with connection, try again later |
| If self-signed TLS certificate, check if server is local | Do not proceed with connection, try again later |
If no checks fail the client should proceed to the next step.
2. Response status 200
The server responds with a list of implement major versions of the pairing API. It is formatted as a JSON array contains all the supported version of the pairing API (e.g. ["v1"]).
If the HTTP client does not support any of the provided versions, it means that the two endpoints are not compatible, and that connection is not possible.
3. Decide communication API version
From the provided list of major versions of the communication API, the HTTP client must select one that is implement by the HTTP client itself (typically the highest supported version).
4. POST /[version]/initiateConnection
Since there are situations in which the client cannot know for sure which accessToken the communication server uses for this pairing, the communication client must keep a persisted list of accessTokens (which will typically contain only one accessToken).
The client must perform the following checks during this request:
| Check | How to proceed if check fails |
|---|---|
| Check TLS certificate | Initiation is failed, do not proceed with the initiation attempt |
| If self-signed TLS certificate, check if server is local | Initiation is failed, do not proceed with the initiation attempt |
| Check if TLS certificate is pinned | Initiation is failed, do not proceed with the initiation attempt |
If no checks fail the client should proceed to the next step.
The client sends the following information (for full details see the OpenAPI specification file). In addition, the accessToken is sent through a header.
| Information | Description |
|---|---|
clientNodeId | The node ID of the communications client that wants to connect to the server. |
serverNodeId | The node ID of the communications server that the client wants to connect to. |
clientNodeDescription | Information about the node, such as brand, logo and type. This only needs to be provided if the communication client wants to update this information, otherwise the communication server will assumer the stored information is still valid. |
clientEndpointDescription | Information about the client endpoint. This only needs to be provided if the communication client wants to update this information, otherwise the communication server will assumer the stored information is still valid. |
supportedCommunicationProtocols | List of supported communications protocols of the client |
supportedS2MessageVersions | List of supported S2 message versions by the client |
The server must perform the checks in the table below to make sure that it can proceed with this request. If one of these checks fail, the server should respond with an HTTP status 400 and a CommunicationDetailsErrorMessage or with HTTP status 401. The contents of the additionalInfo field of the CommunicationDetailsErrorMessage is supposed the be helpful and up to the implementer.
| Check | Response | What should the client do with this message? |
|---|---|---|
| Is the request properly formatted and does it follow the schema? | CommunicationDetailsErrorMessage with errorMessage ParsingError | Retry later |
| Was this node ID paired with this node, but was it unpaired? | CommunicationDetailsErrorMessage with errorMessage NoLongerPaired | Do not retry, inform end user |
Is this clientNodeId paired with the serverNodeId? | Status code 401 | Try with other accessToken if possible. Otherwise do not retry, inform end user |
Is the serverNodeId known? | Status code 401 | Try with other accessToken if possible. Otherwise do not retry, inform end user |
Is this the correct accessToken for this node ID? | Status code 401 | Try with other accessToken if possible. Otherwise do not retry, inform end user |
| Is there overlap between the communication protocols? | CommunicationDetailsErrorMessage with errorMessage IncompatibleCommunicationProtocols | Retry later |
| Is there overlap between the S2 message versions? | CommunicationDetailsErrorMessage with errorMessage IncompatibleS2MessageVersions | Retry later |
| Are the endpoint and node ready for pairing? | CommunicationDetailsErrorMessage with errorMessage Other | Retry later |
5. Generate new pending accessToken
For each paired node the server saves an active accessToken. In addition to that, the server also has a list for pending accessTokens, that were generated but not yet confirmed by the client. This list contains entries, each consisting of an accessToken, the node IDs of the client and server nodes and a timestamp.
The server generates a new accessToken and saves this together with the node ID and the current time as in entry in the list of pending tokens. The accessToken must be generated by a cryptographically secure pseudorandom number generator.
6. Response status 200
In the request the client supplied a list of supported communication protocols and S2 messages versions. The server must select one of the options that were provided by the client.
The server sends the following information (for full details see the OpenAPI specification file).
| Information | Description |
|---|---|
selectedCommunicationProtocol | The communication protocol that was selected by the server |
selectedS2MessageVersion | The S2 message version that was selected by the server |
accessToken | The newly generated pending accessToken |
serverNodeDescription | Information about the node at the server, such as brand, logo and type. This only needs to be provided if the communication server wants to update this information, otherwise the communication client will assumer the stored information is still valid. |
serverEndpointDescription | Information about the server endpoint. This only needs to be provided if the communication server wants to update this information, otherwise the communication client will assumer the stored information is still valid. |
The client must perform the checks in the table below to make sure that it can proceed with this request.
| Check | What should the client do? |
|---|---|
| Is the request properly formatted and does it follow the schema? | Do not proceed and try again later with step 1 |
| Was the selected S2 message version offered in the request? | Do not proceed and try again later with step 1 |
| Was the selected communication protocol offered in the request? | Do not proceed and try again later with step 1 |
7. Store pending accessToken
It client adds the pending accessToken to its list of accessTokens, but does not yet remove the old one. If the client is not able to persist the pending accessToken (e.g. because the storage device or the DBMS is not available), the client does not proceed with the process. Once the client is able to persist accessTokens again, it can retry to set up a connection starting with step 1.
8. POST /[version]/confirmAccessToken
The client confirms to the server that it has successfully persisted the pending accessToken. The pending accessToken is provided through the header of the request.
The client must perform the following checks during this request:
| Check | How to proceed if check fails |
|---|---|
| Check TLS certificate | Do not proceed with connection, try again later |
| If self-signed TLS certificate, check if server is local | Do not proceed with connection, try again later |
| Check if TLS certificate is pinned | Do not proceed with connection, try again later |
If no checks fail the client should proceed.
9. Activate new accessToken for this node ID
If the provided accessToken is in the list pending accessTokens, and the token was generated not more than 15 seconds ago, the server now makes the pending accessToken the active accessToken for this pairing of nodes (thereby invalidating the old accessToken). Also, the entry is removed from the list of pending accessTokens.
If the provided accessToken is not in the list of pending accessTokenss, the server must not accept the connection and respond with status 401. The client can try again later starting at step 1.
If the server is not able to active the new accessToken (e.g. because the storage device or the DBMS is not available), the server must not accept the connection and responds with an error code 500. The client can try again later starting at step 1.
10. Response status 200
The communication server sends the details and credentials to open a socket for communicating the S2 messages. The exact contents of this message depend on the selected communication protocol. In any case it will be a JSON object containing the field communicationProtocol. The presence on other fields will depend on the value of the communicationProtocol field.
If the response is not understood by the communication client, the client should retry later.
11. Remove old accessToken
Step 10 functions as a confirmation to the communication client that the communication server has activated the new accessToken for this pairing. The old accessToken cannot be used anymore, so the communication client must remove the old accessToken from the list of accessTokens.
Interruption of the process
Once the communication server has generated a new pending accessToken, it must be confirmed within 15 seconds by the communication client. If this doesn't happen, a client will have to start the process from step 1 (or step 4) again.
If the communication client doesn't receive a response to confirming the new accessToken (step 10), it does not know if the server has activated the new accessToken, or if the old accessToken is still in place. It now has (at least) two accessTokens in its list, and does not know for certain which one is activate at the communication server. It should try all the accessTokens sequentially. If it finds an accessToken that is accepted by the communication server, it can remove the other accessTokens.
WebSocket based communication
This section specifies how to use WebSocket Secure as the S2-over-TCP/IP application layer protocol.
The WebSocket client must run on the communication client and the WebSocket server on the communication server.
The choice for a WebSocket as application layer communication protocol has the advantage that the session concept is intrinsically introduced with the communication protocol. All S2 communication happens in the context of a (stateful) S2 session which is catered for by the WebSocket session. So, the S2 session matches the WebSocket session.
The client must perform the following checks during this request:
| Check | How to proceed if check fails |
|---|---|
| Check TLS certificate | Websocket connection failed, do not proceed with the connection attempt |
| If self-signed TLS certificate, check if server is local | Websocket connection failed, do not proceed with the connection attempt |
| Check if TLS certificate is pinned | Websocket connection failed, do not proceed with the connection attempt |
If no checks fail the client should proceed to the next step.
Authentication
For each S2 WebSocket session the client must authenticate itself using the commToken in the authorization header of the websocket connection request, following RFC 6750 - The OAuth 2.0 Authorization Framework: Bearer Token Usage.
Encrypted connection (WSS)
Communication over the WebSocket endpoint must be encrypted following RFC 6455 The WebSocket Protocol. S2 MUST NOT be sent over unencrypted channels. Therefore a wss connection (the URL starting with wss://) must be used.
Compression
The WebSocket Protocol (RFC6455) has an extension for compression: RFC 7692 implementing so called per-message-deflate compression. https://datatracker.ietf.org/doc/html/rfc7692
RFC 7692 is widely supported by WebSocket libraries and and we are exchanging JSON plain text messages, it is expected to save a large amount of data. Therefore, implementations of S2 WebSockets SHOULD support RFC 7692 and SHOULD enable it whenever possible.
Keepalive & heartbeat (ping / pong)
WebSockets by default have a keepalive and a heartbeat mechanism. Keepalive is designed to keep the connection open while heartbeat is designed to check the latency and check the connection is still working. This means that periodically a ping frame is sent to the server (endpoint) and in response a pong frame is sent.
In order to reduce network traffic, S2 WebSocket implementations SHOULD not send ping frames more often than every 50 seconds. Ping & pong frames are control frames and MAY include payload of maximum 125 bytes.
https://datatracker.ietf.org/doc/html/rfc6455#section-5.5.2
Termination
An S2 session can be terminated in different ways:
- In case an node unexpectedly becomes unavailable, the WebSocket connection CAN timeout. This will cause an S2 session to be terminated. More details about the timeout can be found in the heartbeat section
- an node CAN terminate the S2 session by sending the S2 terminate message, including an optional earliest time that the session can be restored. The other node can take this into account in planning and (in the case of a client) deciding when to attempt to reconnect.
- After two nodes have unpaired, the S2 WebSocket connection MUST be terminated immediately.
Reconnection strategy
Once an S2 session is terminated it cannot be resumed and if further communication is required, a new session needs to be started. an S2 client node may try to establish a WebSocket connection.
An exponential back-off strategy SHOULD be used, increasing the time between reconnection attempts at every failed attempt. If a reconnection time was included in any termination, S2 client nodes are permitted to make an attempt to reconnect before this time. At the specified time the delay between reconnection attempts SHOULD be reset.
Communication - JSON messages
The S2 standard has been encoded into a JSON schema specification, for details see: S2 JSON
State of communication

Image generated using the following PlantUML code:
@startuml
hide empty description
[*] --> WebSocketConnected
WebSocketConnected : ResourceManagerDetails, PowerMeasurement, \n PowerForecast can be exchanged
WebSocketConnected --> ControlTypeActivated: Activate ControlType
ControlTypeActivated --> WebSocketConnected: Deactivate ControlType
ControlTypeActivated: In addition to messages in\nthe "Initialized" state,\nControlType specific message\ncan now be exchanged as well
WebSocketConnected --> WebSocketDisconnected: Termination of Session
ControlTypeActivated --> WebSocketDisconnected: Termination of Session
WebSocketDisconnected --> [*]
@enduml
| State | Messages that can be sent by CEM /received by RM | Messages that can be sent by RM / received by CEM |
|---|---|---|
| WebSocket Connected | SelectControlType SessionRequest ReceptionStatus | ResourceManagerDetails PowerMeasurement PowerForecast SessionRequest ReceptionStatus |
| ControlType PEBC activated | PEBC.Instruction SelectControlType SessionRequest ReceptionStatus | PEBC.EnergyConstraint PEBC.PowerConstraint RevokeObject InstructionStatusUpdate ResourceManagerDetails PowerMeasurement PowerForecast SessionRequest ReceptionStatus |
| ControlType PPBC activated | PPBC.EndInterruptionInstruction PPBC.ScheduleInstruction PPBC.StartInterruptionInstruction SelectControlType SessionRequest ReceptionStatus | PPBC.PowerProfileDefinition PPBC.PowerPorfileStatus RevokeObject InstructionStatusUpdate ResourceManagerDetails PowerMeasurement PowerForecast SessionRequest ReceptionStatus |
| ControlType OMBC activated | OMBC.Instruction SelectControlType SessionRequest ReceptionStatus | OMBC.Status OMBC.SystemDescription OMBC.TimerStatus RevokeObject InstructionStatusUpdate ResourceManagerDetails PowerMeasurement PowerForecast SessionRequest ReceptionStatus |
| ControlType FRBC activated | FRBC.Instruction SelectControlType SessionRequest ReceptionStatus | FRBC.ActuatorStatus FRBC.FillLevelTargetProfile FRBC.LeakageBehaviour FRBC.StorageStatus FRBC.SystemDescription FRBC.UsageForecast FRBC.TimerStatus RevokeObject InstructionStatusUpdate ResourceManagerDetails PowerMeasurement PowerForecast SessionRequest ReceptionStatus |
| ControlType DDBC activated | DDBC.Instruction SelectControlType SessionRequest ReceptionStatus | DDBC.ActuatorStatus DDBC.AverageDemandRateForecast DDBC.SystemDescription DDBC.TimerStatus RevokeObject InstructionStatusUpdate ResourceManagerDetails PowerMeasurement PowerForecast SessionRequest ReceptionStatus |
Unpairing process (normative)
Unpairing can be initiated by either node, and should only be done when instructed by the end user. The node that did not take the initiative to unpair should try to inform the end user that the node is no longer paired.
Unpairing by the communication client
If the communication client takes the initiative to unpair, it first should close the communication session regarding this pairing (if there is one). Then it must call the /[version]/unpair HTTP API endpoint of the server using its accessToken (after discovering the API version at the server, the same way as steps 1 to 3 as mentioned in Connection initiation). Upon receiving the unpair call from a client, the server node must remove all security information related to this pairing. Then the client must remove all security information of the communication server related to this pairing.
Unpairing by the communication server
If the server takes the initiative to unpair, first it must remove all security information related to client node. After that, if there is an active S2 session, it should send an S2 SessionRequest message with type RECONNECT to the client. The next /[version]/initiateConnection HTTP API request must fail with the No longer paired response to let the client know that it is not paired anymore.
Client and server can keep other (non-security) information for, for example, user experience purposes.
Security (normative)
TODO: This section needs to be expanded to explain measures against ddos
Please refer to an extensive description of the security specifications to Security considerations.
Certificates
For each S2 connection the server authenticates using a TLS certificate. The cloud implementation certificates MUST be PKI certificates which are not self-signed. Only local servers can use a self-signed root certificate, which is used to sign a server certificate. If the S2 protocol is used in a local-local configuration, the server CAN use a self-signed root certificate. In this case, the pairingInfo MUST include the first 9 bytes, encodes as 12 base64 encoded characters, of the fingerprint of this self-signed CA certificate and the client MUST check this fingerprint.
Note that all communication uses TLS. This is further explained in Security considerations.
The server certificates MUST be exchanged and validated during the initiation of the connection (HTTPS and WSS). This is default usage of most networking libraries.
Cipher suites
Security levels of cipher suites will change over time. To stay secure, the used cipher suites should be updates regularly and adhere to regular updates. All nodes MUST follow ONLY the accepted crypto libraries as defined in Accepted crypto algorithms. This list will be kept up-to-date. When changes are made to the list of accepted crypto libraries, all nodes MUST follow these changes within half a year.